updo
Share on:
Enter Your Mastodon Instance
https://
Copy the link below to share to Mastodon
https://terminaltrove.com/updo/
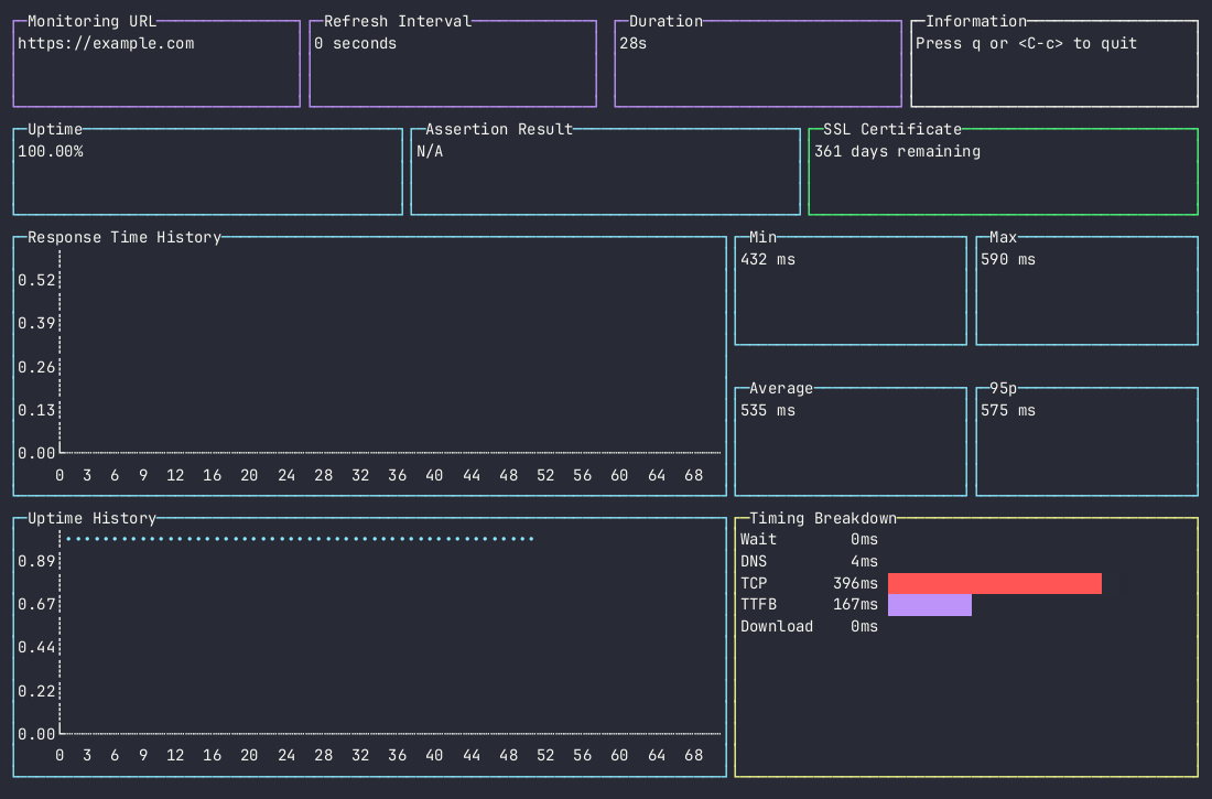
Uptime monitoring CLI tool with alerting and advanced settings.

updo is a CLI tool designed for monitoring website uptime, offering features like real-time metrics, desktop alerts, customizable intervals, and assertions on response content.
It supports both HTTP and HTTPS, making it versatile for various monitoring needs without requiring complex setup or configuration.

